SKU:DK001


































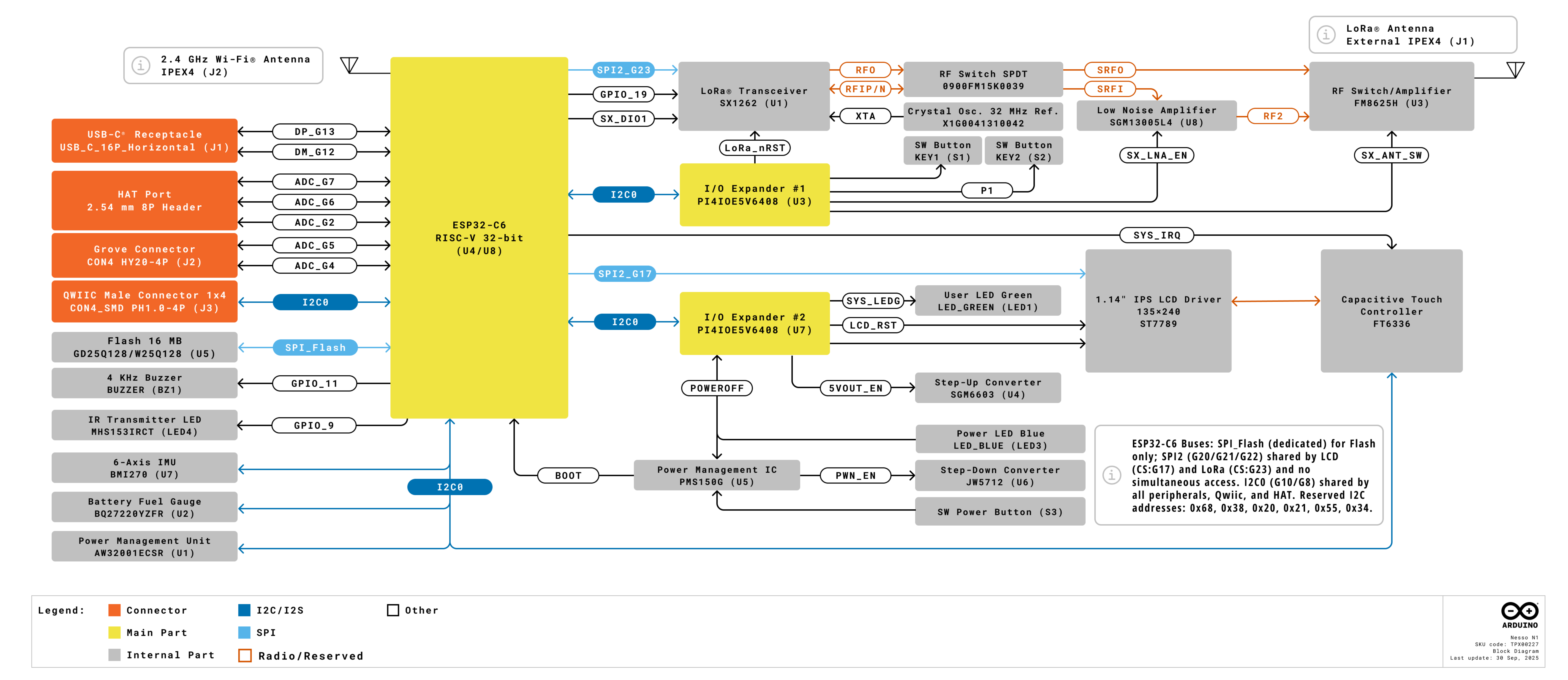
Arduino Nesso N1 is a high-performance all-in-one development board jointly developed by M5Stack and Arduino, designed for remote monitoring and automation control. The device uses ESP32-C6 SoC, supporting 2.4 GHz Wi-Fi 6, Thread, Zigbee, and Matter communication protocols. It also integrates an SX1262 LoRa transceiver, supporting 850 ~ 960 MHz frequency bands. Equipped with a 1.14" LCD touch screen, built-in 6-axis IMU sensor, programmable button, and rechargeable battery, it is an ideal tool for developing complex IoT solutions.
| Specification | Parameter |
|---|---|
| SoC | ESP32-C6 @ RISC-V 32-bit high-performance single-core processor 160MHz + RISC-V 32-bit low-power single-core processor 20 MHz |
| Flash | 16 MB |
| Wi-Fi | 2.4 GHz Wi-Fi 6 |
| Input Power | DC 5V |
| Battery | 3.7V @ 250 mAh |
| LoRa | SX1262 |
| Screen | ST7789 (1.14" IPS LCD) Resolution: 135 x 240 |
| Screen Touch | FT6336 |
| Operating Temperature | 0 ~ 40°C |
Connect the device with a USB cable and press and hold the reset button on the left side of the device body. When the internal blue LED starts flashing, it indicates that the device has successfully entered download mode.
















| ESP32-C6 | G21 | G20 | G17 | G16 |
|---|---|---|---|---|
| ST7789 | MOSI | SCK | CS | RS |
| ESP32-C6 | G10 | G8 | G3 |
|---|---|---|---|
| FT6336 (0x38) | SDA | SCL | INT |
| BMI270 (0x68) | SDA | SCL | INT |
| ESP32-C6 | G10 | G8 |
|---|---|---|
| BQ27220YZFR () | SDA | SCL |
| AW32001ECSR () | SDA | SCL |
| ESP32-C6 | G21 | G22 | G20 | G23 | G19 | G15 |
|---|---|---|---|---|---|---|
| SX1262 | MOSI | MISO | SCK | CS | BUSY | IRQ |
| ESP32-C6 | G10 | G8 | ESP_RST |
|---|---|---|---|
| PI4IOE5V6408-0 (0x43) | SDA | SCL | RST |
| PI4IOE5V6408-1 (0x44) | SDA | SCL | RST |
| PI4IOE5V6408-1 (0x43) | E0.P0 | E0.P1 | E0.P5 | E0.P6 | E0.P7 |
|---|---|---|---|---|---|
| KEY1 | INPUT | ||||
| KEY2 | INPUT | ||||
| SX1262 | SX_LNA_EN | SX_ANT_SW | SX_NRST |
The following steps are required for LoRa module initialization:
| PI4IOE5V6408-1 (0x44) | E1.P0 | E1.P1 | E1.P2 | E1.P5 | E1.P6 | E1.P7 |
|---|---|---|---|---|---|---|
| Device Power | PWR_OFF_PULSE | |||||
| LCD | LCD_RESET | LCD_BACKLIGHT | ||||
| GROVE | GROVE_POWER_EN | |||||
| USB | USB_VIN_DETECT | |||||
| LED | LED_EN |
| ESP32-C6 | G11 | G9 |
|---|---|---|
| Buzzer | BEEP | |
| IR | IR_TX |
| ESP32-C6 | GND | 3V3 | G10 | G8 |
|---|---|---|---|---|
| QWIIC | GND | 3V3 | SDA | SCL |
| HY2.0-4P | Black | Red | Yellow | White |
|---|---|---|---|---|
| PORT.A | GND | 5V | G5 | G4 |
| ESP32-C6 | G13 | G12 |
|---|---|---|
| USB | USB_D+ | USB_D- |
| Hat Bus | Arduino Nesso N1 |
|---|---|
| 1 | 5V_IN |
| 2 | 3V3 |
| 3 | BAT |
| 4 | G6 |
| 5 | G2 |
| 6 | G7 |
| 7 | 5V_OUT |
| 8 | GND |





